Biomolecules Folding and Disease



Research

The research activity of the BioFolD unit focuses on the following topics:


  • Effect of the genetic variations on human health;

  • Protein folding process;

  • RNA and Protein structure comparison and prediction.


Genomic Variations and Disease

fi

Single Nucleotide Polymorphisms (SNPs) are an important source of human genome variability. The non-synonymous SNPs occurring in coding regions resulting in single amino acid polymorphisms (SAPs) may affect protein function and lead to pathology. We are interested to study the relationship between mutation and disease to develop machine learning methods for the prediction of disease-related SAPs. The input features of our methods are sequence, evolutive and functional information. We have implemented PhD-SNP, a simple method based on protein sequence and profile data. Recently, in SNPs&GO, we improved the accuracy of the detection of disease-related SAPs including protein functional information. All the predictors has been tested using a cross-validation procedure on a set of annotated SAPs selected from SwissVar database.
In the 2009 the Marie-Curie IOF project Mut2Dis (PIOF-GA-2009-237225) has been granted by the European Union with ~217K Euro to develop new machine learning based approaches based on protein structure information to predict the impact of SAPs.


Protein Folding Stability and Kinetics

fi2

Protein folding is a complex process that is responsible for the formation of the protein tree-dimensional structure. In our work we study the protein folding focusing on two main aspects: the protein stability and the folding kinetics. We are interested to predict the effect of single point protein mutation on protein stability. To measure the effect of the mutation, we use the variation of the free energy change (ddG) upon mutation that can be calculated as the difference of the free energy variation (dG) for the mutant and the wild-type proteins. If we consider the unfolding free energy we have that more stable mutations correspond to positive ddG values and less stable mutants to negative ddG. In the 2004 we developed I-Mutant a neural network binary classification method to predict if a mutation increase or decrease the protein stability using protein structure. In the 2005 the second version of the program I-Mutant2.0 has been implemented to predict ddG value using only sequence information. All this methods has been tested using a cross-validation procedure on a set of ddG values extracted from Protherm database. Currently a new version of the tool is under development.
We are also interested in the understanding of protein folding kinetics. In general proteins can have two-state kinetics when they folds directly to the native state from the unfolded state or multi-state kinetics when the protein folds through at least one intermediate state. The folding rate describes how fast the folding process is and is related to the activation energy of the process. In the 2007, K-Fold tools has been developed to predict the folding kinetics and rate of a given protein using structural information.


RNA and Protein Structure Comparison and Prediction

fi3

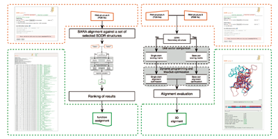
The structure of biologically relevant macromolecules such as protein and RNA is important to understand their function. According to this hypothesis the structure is important to infer the function. Our group is developing methods for structural alignment to extract common feature between different molecules and use them to predict unknown structure. In the 2008 SARA algorithm has been implemented to align RNA tree-dimensional structures. A new pipeline using SARA program has been used to assign RNA function using structure similarity.
In collaboration with Marc Marti Renom at the CNAG, Barcelona (Spain) we are implementing a statistical potential to score RNA structures and to select near native ones. We are also interested to develop new methods for RNA structure prediction.